HP Elite Mini 800 G9 Mini-PC im Test: leiser NUC-PC mit Intel Core i5-14500, DDR5-RAM und modularem Aufbau

Neben den vielen Mini-PCs, welche den Markt fluten, bieten auch bekannte Hersteller kompakte Systeme für verschiedene Einsatzzwecke an. Der HP Elite Mini 800 G9 ist ein Mini-PC, welcher die Basis für viele verschiedene Konfigurationen ist. Als Besonderheit ist dieser mit einem herkömmlichen Desktop-Prozessor ausgestattet. In unserem Testgerät ist ein Intel Core i5-14500 mit 16 GB RAM und einer 512-GB-SSD verbaut. Wer das Gerät direkt bei HP bestellt, muss derweil 1.060 Euro auf den Tisch legen. In der Topausstattung gibt es den HP Elite Mini 800 G9 mit einem Intel Core i9-14900T sowie 64 GB DDR5-RAM und einer 1-TB-SSD inklusive einer Nvidia GeForce RTX 3050 mit 4-GB-VRAM. Mit 2.300 Euro schlägt das Gerät dann zu Buche.
Als solides Mittelklasse-Modell muss sich der HP Elite Mini 800 G9 gegen leistungsstarke Mini-PCs behaupten, welche wir kürzlich ebenfalls genau unter die Lupe genommen haben. Auch das direkte Duell mit dem HP Elite Mini 800 G9 auf Basis eines Intel Core i5-13500 schauen wir uns in diesem Review genauer an. Die Übersicht der Vergleichsgeräte haben wir in der folgenden Tabelle zusammengefasst.
Preisvergleich
Mögliche Konkurrenten im Vergleich
Bew. | Version | Datum | Modell | Gewicht | Dicke | Preis ab |
|---|---|---|---|---|---|---|
| 71.1 % | v8 | 07 / 2024 | HP Elite Mini 800 G9-5M9X6EA i5-14500, UHD Graphics 770 | 1.3 kg | 34 mm | |
| 72.1 % | v8 | 06 / 2024 | Geekom GT13 Pro i9-13900H, Iris Xe G7 96EUs | 440 g | 37 mm | |
| 71.5 % | v8 | 06 / 2024 | HP Elite Mini 800 G9-5M9T9EA i5-13500, UHD Graphics 770 | 1.3 kg | 34 mm | |
| 87.5 % v7 (old) | v7 (old) | 05 / 2024 | Minisforum AtomMan X7 Ti Ultra 9 185H, Arc 8-Core | 863 g | 48.6 mm | |
| 81.5 % v7 (old) | v7 (old) | 05 / 2024 | Minisforum MS-01 i9-13900H, Iris Xe G7 96EUs | 1.5 kg | 48 mm | |
| 83.4 % v7 (old) | v7 (old) | 04 / 2024 | Acemagic F2A Ultra 7 155H, Arc 8-Core | 768 g | 57 mm |
Hinweis: Wir haben unser Rating-System aktualisiert, und die Ergebnisse von Version 8 sind nicht vergleichbar mit den Ergebnissen von Version 7. Weitere Informationen dazu sind hier verfügbar.
Gehäuse - stabiles Metallgehäuse
HP nutzt als Basis für die Hardware ein stabiles Metallgehäuse, welches sich werkzeuglos öffnen lässt. Zu den kleinsten Geräten zählt das Modell von HP allerdings nicht. Die meisten Geräte aus Fernost sind kompakter konstruiert und bringen zudem etwas weniger Gewicht auf die Waage. Nur der Minisforum MS-01 ist noch etwas größer und auch etwas schwerer als der HP Elite Mini 800 G9. Unser Testgerät ist tadellos verarbeitet, und auf optische Highlights wird gänzlich verzichtet. Das hat der HP Elite Mini 800 G9 auch nicht nötig. Einen großen Vorteil bietet der Mini-PC mit seiner modularen Bauweise, was die Wartungsarbeiten erheblich erleichtert.
Ausstattung - zahlenmäßig gut aufgestellt
Bei der Anschlussausstattung kann unser HP Elite Mini 800 G9 mit einer Vielzahl an externen Schnittstellen die Kontrahenten übertrumpfen. Das bezieht sich jedoch nur auf die Anzahl der USB-Schnittstellen. Rückseitig zählen wir sechs USB-Ports, wenngleich auf der Vorderseite nochmals drei Anschlüsse verbaut sind. Zwei der USB-Anschlüsse sind als Typ-C-Buchse vorhanden, bieten jedoch keine USB4-Konnektivität, was ein deutlicher Nachteil zu den Kontrahenten ist. Bildschirme lassen sich über HDMI oder DisplayPort anschließen. Letzterer ist bei unserem Testgerät in doppelter Ausführung vorhanden. Die LAN-Buchse auf der Rückseite wollen wir natürlich nicht unerwähnt lassen.
Kommunikation
Das Intel-Wi-Fi-6E-AX211-Funkmodul, welches in unserem Testsystem arbeitet, verbaut HP auch bei anderen Mini-PCs. Die Leistung fällt dementsprechend ähnlich aus. Die Ergebnisse haben wir mit unserem Testrouter Asus ROG Rapture GT-AXE11000 ermittelt. Hier wird schnell ersichtlich, dass primär das 6-GHz-Frequenzband genutzt werden sollte, wenn dieses zur Verfügung steht. Im lahmeren 5-GHz-Frequenzband fallen die Transferraten deutlich langsamer aus.
Zubehör
Der Lieferumfang des HP Elite Mini 800 G9 beinhaltet mehr als bei den herkömmlichen Geräten aus Fernost. So befinden sich neben dem Gerät und dem zugehörigen Netzteil noch eine Tastatur und eine Maus im Lieferumfang. Hierbei handelt es sich um einfache, kabelgebundene Eingabegeräte.
Wartung
Die HP Elite Mini 800 G9 Mini-PCs werden grundsätzlich vorkonfiguriert ausgeliefert, was im Umkehrschluss bedeutet, dass RAM und SSD bereits immer installiert sind. Das Gerät lässt sich trotzdem unkompliziert und ohne Werkzeug öffnen. Der Gehäusedeckel ist rückseitig nur mit einer Rändelschraube fixiert. Unter der Abdeckung hat man dann mehr oder weniger Zugriff auf die bereits installierten Komponenten. Aufrüsten lässt sich unser Testgerät aber auch noch. Ein freier RAM-Steckplatz und zwei weitere Massenspeicher können noch untergebracht werden.
Die modulare Bauweise ist hier hervorragend umgesetzt. Dadurch lassen sich zum Teil auch gesamte Baugruppen entnehmen und austauschen. Somit kann man auch kleinere Reparaturarbeiten selbst vornehmen. Sogar die CPU ist tauschbar und nicht wie bei den meisten anderen Mini-PCs fest verlötet.
Nachhaltigkeit
Das Gerät wird zusammen mit dem beiliegenden Zubehör in einer einfachen Kartonage geliefert. Die einzelnen Komponenten sind zusätzlich mit einer Plastikhülle versehen, welche im Zuge der Nachhaltigkeit sicherlich noch eingespart werden kann. Immerhin punktet HP mit dem Elite Mini 800 G9 aufgrund der modularen Bauweise, womit kleinere Reparaturen möglich sind. Über den HP-Ersatzteile-Shop bietet der Hersteller selbst einige Ersatzteile an. Auf direkte Nachfrage beim Hersteller wurde uns zudem bestätigt, dass für die Produktion der Geräte sogenanntes ocean-bound plastic
verwendet wird, welches sonst in die Ozeane gelangt wäre. Ebenso werden recycelte Metalle und innovative recycelte Rohstoffe wie gebrauchtes Speiseöl, Fischernetze oder auch Kaffeesatz verwendet. Dies spiegelt sich in den Zertifizierungen durch externe Partner wie „Blauer Engel“ „EPEAT“ oder „TCO“ wider.
Leistung - Raptor-Lake-Refresh mit 14 Kernen und 20 Threads
Der HP Elite Mini 800 G9 ist ein kompakter Arbeits-PC, welcher mit einem leistungsstarken Intel Core i5-14500 ausgestattet ist. Mit seinen 14 Kernen ist diese CPU hervorragend für Multi-Thread-Aufgaben geeignet. Auf gleicher Basis gibt es den HP Elite Mini 800 G9 auch mit älteren Alder-Lake-Prozessoren. Hier lohnt sich allerdings ein genauer Blick in die Spezifikationen, denn nicht alle Modelle der 12. Generation sind mit P- und E-Kernen bestückt, was mit einer deutlich geringeren Multi-Thread-Leistung einhergeht.
Testbedingungen
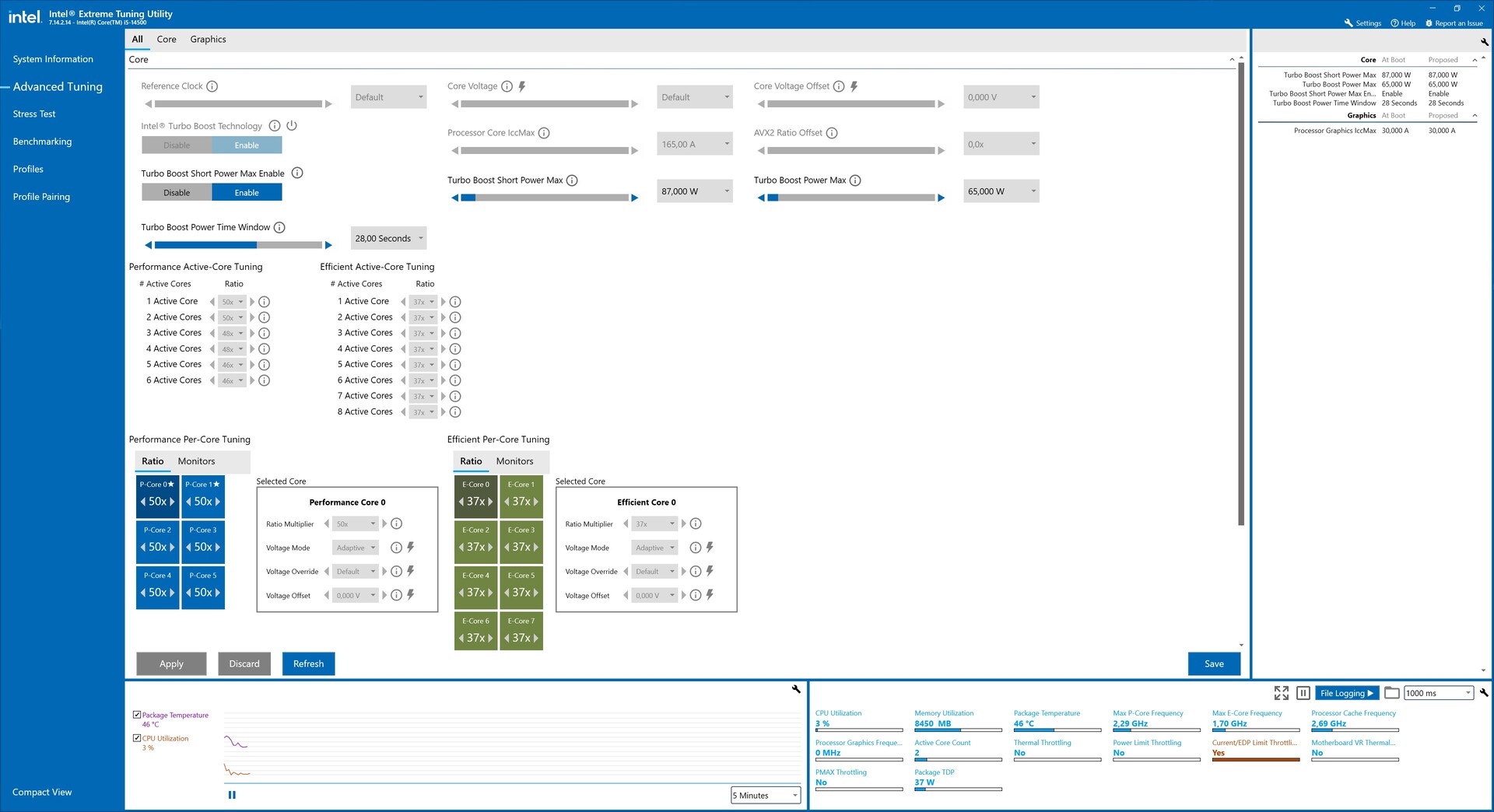
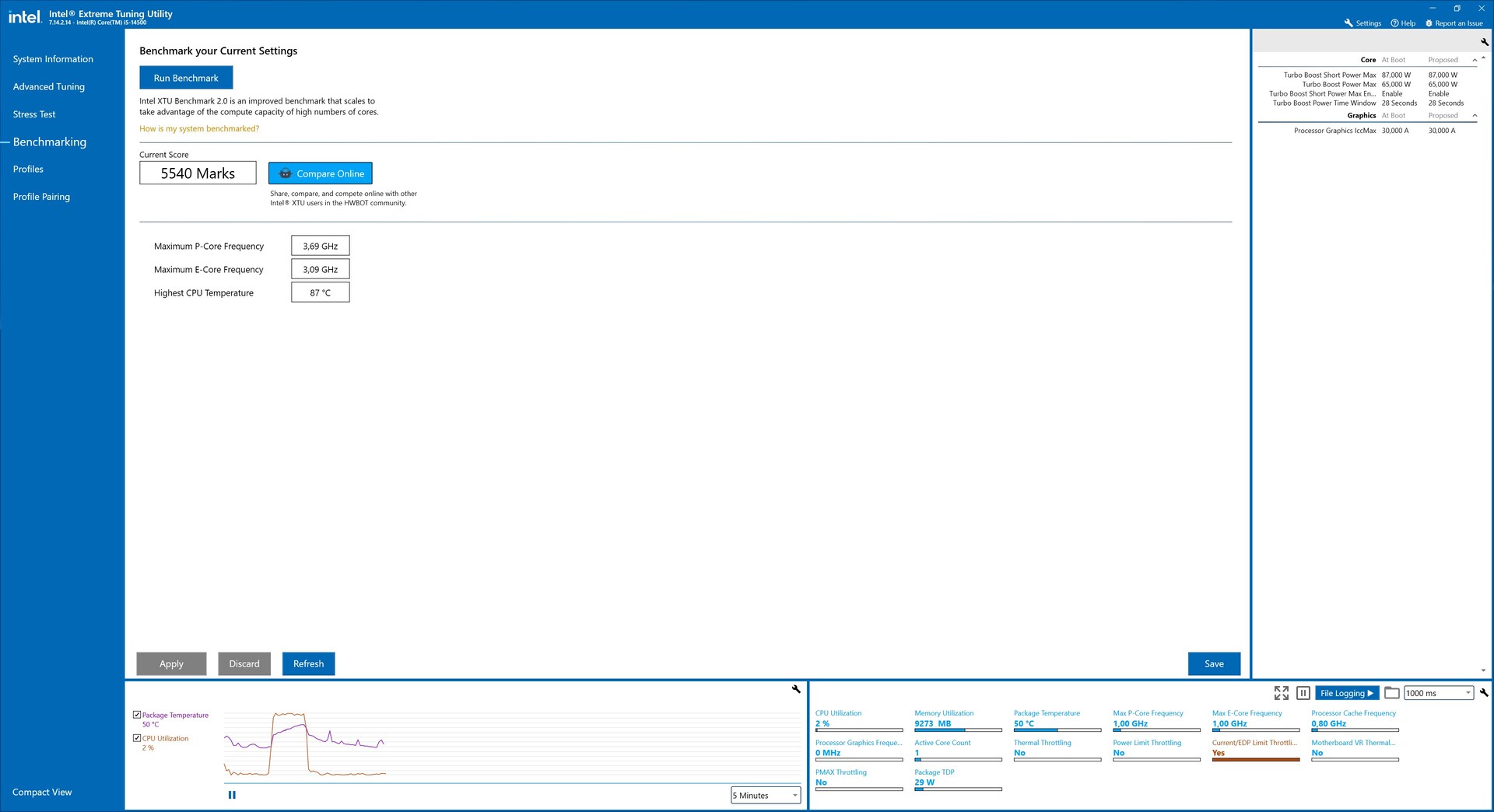
Für alle Leistungstests mit dem HP Elite Mini 800 G9 nutzen wir das Energieprofil "HP Optimized". HP selbst bietet keine weiteren Möglichkeiten, die Leistung des Systems zu individualisieren. Über das Tool XTU (Intel Extreme Tuning Utility) lassen sich die Power-Limits des Prozessors anpassen. Von einer Erhöhung der Werte raten wir aber ab. Der Grund ist hier eine zu hohe Leistungsaufnahme, für die das Netzteil nicht ausgelegt ist.
Prozessor
Der Intel Core i5-14500 ist ein sparsamer und zugleich leistungsstarker Desktop-Prozessor. Im Grunde handelt es sich um einen leicht verbesserten Intel Core i5-13500, welcher nur durch etwas höhere Taktraten einen kleinen Leistungsvorteil erbringt. Wie man anhand der Ergebnisse sehen kann, kann sich der Intel Core i5-14500 gegenüber dem Intel Core i5-13500 nur einen Leistungsvorteil von zwei Prozentpunkten erarbeiten. Nahezu gleich schnell sind die anderen Vergleichsgeräte mit mobilen Prozessoren, wenn wir uns hier einmal nur das Performance-Rating anschauen. In den Einzeltests können die verschiedenen Modelle dann vereinzelt mehr Leistung erbringen als der Intel Core i5-14500 in unserem Testgerät. Sehr deutlich wird dies beim Cinebench-2024-Multi-Core-Test, bei dem der Minisforum AtomMan X7 Ti ca. 30 Prozent mehr Leistung abliefert. Bei der Single-Core-Leistung kann der Intel Core i5-14500 dann jedoch wieder seine Stärke ausspielen und die Kontrahenten stellenweise abhängen.
Wichtig zu wissen ist, dass der Intel Core i5-14500 aufgrund der kleinen Kühleinheit nur mit verringertem Power-Limit arbeitet. Genauso wie der HP Elite Mini 800 G9 Intel Core i5-13500 definiert der Hersteller 87 Watt als Limit. Gemäß den Intel Spezifikationen könnte der Prozessor jedoch mit bis zu 154 Watt betrieben werden.
Für weitere Vergleiche und Benchmarks verweisen wir auf unsere CPU-Vergleichstabelle.
| Performance Rating - Percent | |
| Minisforum AtomMan X7 Ti | |
| Minisforum MS-01 | |
| HP Elite Mini 800 G9-5M9X6EA | |
| Acemagic F2A | |
| HP Elite Mini 800 G9-5M9T9EA | |
| Geekom GT13 Pro | |
| Cinebench R10 | |
| Rendering Single CPUs 64Bit | |
| HP Elite Mini 800 G9-5M9X6EA | |
| Minisforum AtomMan X7 Ti | |
| HP Elite Mini 800 G9-5M9T9EA | |
| Acemagic F2A | |
| Geekom GT13 Pro | |
| Minisforum MS-01 | |
| Rendering Multiple CPUs 64Bit | |
| Acemagic F2A | |
| Minisforum AtomMan X7 Ti | |
| HP Elite Mini 800 G9-5M9X6EA | |
| Minisforum MS-01 | |
| HP Elite Mini 800 G9-5M9T9EA | |
| Geekom GT13 Pro | |
| Blender - v2.79 BMW27 CPU | |
| Geekom GT13 Pro | |
| HP Elite Mini 800 G9-5M9T9EA | |
| HP Elite Mini 800 G9-5M9X6EA | |
| Minisforum MS-01 | |
| Acemagic F2A | |
| Minisforum AtomMan X7 Ti | |
| WinRAR - Result | |
| Minisforum MS-01 | |
| Minisforum AtomMan X7 Ti | |
| HP Elite Mini 800 G9-5M9X6EA | |
| Acemagic F2A | |
| HP Elite Mini 800 G9-5M9T9EA | |
| Geekom GT13 Pro | |
| Geekbench 4.4 | |
| 64 Bit Single-Core Score | |
| Minisforum MS-01 | |
| HP Elite Mini 800 G9-5M9X6EA | |
| Geekom GT13 Pro | |
| Minisforum AtomMan X7 Ti | |
| HP Elite Mini 800 G9-5M9T9EA | |
| Acemagic F2A | |
| 64 Bit Multi-Core Score | |
| Minisforum AtomMan X7 Ti | |
| Minisforum MS-01 | |
| Acemagic F2A | |
| Geekom GT13 Pro | |
| HP Elite Mini 800 G9-5M9X6EA | |
| HP Elite Mini 800 G9-5M9T9EA | |
| 3DMark 11 - 1280x720 Performance Physics | |
| Minisforum AtomMan X7 Ti | |
| Minisforum MS-01 | |
| Acemagic F2A | |
| HP Elite Mini 800 G9-5M9X6EA | |
| Geekom GT13 Pro | |
| HP Elite Mini 800 G9-5M9T9EA | |
| HWBOT x265 Benchmark v2.2 - 4k Preset | |
| Minisforum AtomMan X7 Ti | |
| Acemagic F2A | |
| Minisforum MS-01 | |
| HP Elite Mini 800 G9-5M9X6EA | |
| HP Elite Mini 800 G9-5M9T9EA | |
| Geekom GT13 Pro | |
| R Benchmark 2.5 - Overall mean | |
| Acemagic F2A | |
| Minisforum AtomMan X7 Ti | |
| HP Elite Mini 800 G9-5M9T9EA | |
| Geekom GT13 Pro | |
| Minisforum MS-01 | |
| HP Elite Mini 800 G9-5M9X6EA | |
| LibreOffice - 20 Documents To PDF | |
| HP Elite Mini 800 G9-5M9T9EA | |
| Minisforum AtomMan X7 Ti | |
| HP Elite Mini 800 G9-5M9X6EA | |
| Acemagic F2A | |
| Geekom GT13 Pro | |
| Minisforum MS-01 | |
| WebXPRT 3 - Overall | |
| Minisforum MS-01 | |
| Geekom GT13 Pro | |
| HP Elite Mini 800 G9-5M9X6EA | |
| Acemagic F2A | |
| HP Elite Mini 800 G9-5M9T9EA | |
| Minisforum AtomMan X7 Ti | |
| Mozilla Kraken 1.1 - Total | |
| Acemagic F2A | |
| Minisforum AtomMan X7 Ti | |
| HP Elite Mini 800 G9-5M9T9EA | |
| Geekom GT13 Pro | |
| Minisforum MS-01 | |
| HP Elite Mini 800 G9-5M9X6EA | |
| Super Pi mod 1.5 XS 1M - 1M | |
| HP Elite Mini 800 G9-5M9T9EA | |
| Geekom GT13 Pro | |
| HP Elite Mini 800 G9-5M9X6EA | |
| Acemagic F2A | |
| Minisforum AtomMan X7 Ti | |
| Minisforum MS-01 | |
| Super Pi mod 1.5 XS 2M - 2M | |
| HP Elite Mini 800 G9-5M9T9EA | |
| HP Elite Mini 800 G9-5M9X6EA | |
| Geekom GT13 Pro | |
| Acemagic F2A | |
| Minisforum AtomMan X7 Ti | |
| Minisforum MS-01 | |
* ... kleinere Werte sind besser
AIDA64: FP32 Ray-Trace | FPU Julia | CPU SHA3 | CPU Queen | FPU SinJulia | FPU Mandel | CPU AES | CPU ZLib | FP64 Ray-Trace | CPU PhotoWorxx
| Performance Rating | |
| Minisforum AtomMan X7 Ti | |
| Durchschnitt der Klasse Mini PC | |
| Acemagic F2A | |
| Minisforum MS-01 | |
| HP Elite Mini 800 G9-5M9T9EA | |
| HP Elite Mini 800 G9-5M9X6EA | |
| Geekom GT13 Pro | |
| AIDA64 / FP32 Ray-Trace | |
| Durchschnitt der Klasse Mini PC (974 - 82725, n=104, der letzten 2 Jahre) | |
| Acemagic F2A | |
| Minisforum AtomMan X7 Ti | |
| HP Elite Mini 800 G9-5M9T9EA | |
| HP Elite Mini 800 G9-5M9X6EA | |
| Minisforum MS-01 | |
| Geekom GT13 Pro | |
| AIDA64 / FPU Julia | |
| Durchschnitt der Klasse Mini PC (6115 - 227429, n=104, der letzten 2 Jahre) | |
| Minisforum AtomMan X7 Ti | |
| Acemagic F2A | |
| Minisforum MS-01 | |
| HP Elite Mini 800 G9-5M9T9EA | |
| HP Elite Mini 800 G9-5M9X6EA | |
| Geekom GT13 Pro | |
| AIDA64 / CPU SHA3 | |
| Minisforum AtomMan X7 Ti | |
| Acemagic F2A | |
| Durchschnitt der Klasse Mini PC (385 - 9475, n=104, der letzten 2 Jahre) | |
| Minisforum MS-01 | |
| HP Elite Mini 800 G9-5M9T9EA | |
| HP Elite Mini 800 G9-5M9X6EA | |
| Geekom GT13 Pro | |
| AIDA64 / CPU Queen | |
| HP Elite Mini 800 G9-5M9X6EA | |
| Geekom GT13 Pro | |
| Durchschnitt der Klasse Mini PC (20501 - 184747, n=104, der letzten 2 Jahre) | |
| HP Elite Mini 800 G9-5M9T9EA | |
| Acemagic F2A | |
| Minisforum MS-01 | |
| Minisforum AtomMan X7 Ti | |
| AIDA64 / FPU SinJulia | |
| Durchschnitt der Klasse Mini PC (1019 - 31931, n=104, der letzten 2 Jahre) | |
| Minisforum AtomMan X7 Ti | |
| Acemagic F2A | |
| Minisforum MS-01 | |
| HP Elite Mini 800 G9-5M9T9EA | |
| HP Elite Mini 800 G9-5M9X6EA | |
| Geekom GT13 Pro | |
| AIDA64 / FPU Mandel | |
| Durchschnitt der Klasse Mini PC (3322 - 121827, n=104, der letzten 2 Jahre) | |
| Acemagic F2A | |
| Minisforum AtomMan X7 Ti | |
| Minisforum MS-01 | |
| HP Elite Mini 800 G9-5M9T9EA | |
| HP Elite Mini 800 G9-5M9X6EA | |
| Geekom GT13 Pro | |
| AIDA64 / CPU AES | |
| Minisforum AtomMan X7 Ti | |
| Acemagic F2A | |
| Minisforum MS-01 | |
| Geekom GT13 Pro | |
| Durchschnitt der Klasse Mini PC (9214 - 325960, n=103, der letzten 2 Jahre) | |
| HP Elite Mini 800 G9-5M9T9EA | |
| HP Elite Mini 800 G9-5M9X6EA | |
| AIDA64 / CPU ZLib | |
| Minisforum AtomMan X7 Ti | |
| Acemagic F2A | |
| HP Elite Mini 800 G9-5M9T9EA | |
| HP Elite Mini 800 G9-5M9X6EA | |
| Durchschnitt der Klasse Mini PC (127.2 - 2431, n=104, der letzten 2 Jahre) | |
| Minisforum MS-01 | |
| Geekom GT13 Pro | |
| AIDA64 / FP64 Ray-Trace | |
| Durchschnitt der Klasse Mini PC (537 - 43587, n=104, der letzten 2 Jahre) | |
| Acemagic F2A | |
| Minisforum AtomMan X7 Ti | |
| Minisforum MS-01 | |
| HP Elite Mini 800 G9-5M9T9EA | |
| HP Elite Mini 800 G9-5M9X6EA | |
| Geekom GT13 Pro | |
| AIDA64 / CPU PhotoWorxx | |
| Minisforum AtomMan X7 Ti | |
| Minisforum MS-01 | |
| Durchschnitt der Klasse Mini PC (8069 - 94259, n=104, der letzten 2 Jahre) | |
| Acemagic F2A | |
| Geekom GT13 Pro | |
| HP Elite Mini 800 G9-5M9T9EA | |
| HP Elite Mini 800 G9-5M9X6EA | |
Cinebench-R15-Multi-Dauertest
Die Cinebench-R15-Dauerschleife durchläuft unser Testsample mit dem Intel Core i5-14500 relativ gut. Zu Beginn kann unser Testgerät eine bessere Leistung erbringen, welche sich im weiteren Verlauf bei durchschnittlich 2.127 Punkten einpendelt. Mit einer maximalen Temperatur von 84 °C sehen wir beim Intel Core i5-14500 die gleichen Werte wie beim Intel Core i5-13500.
System Performance
Anders als das, was die Grafiken vermuten lassen, ist die subjektive Systemleistung hervorragend. Dennoch kann sich unser Testgerät den meisten Kontrahenten geschlagen geben. Den Intel Core i5-14500 mit DDR5-RAM zu kombinieren, begrüßen wir, wenngleich die Geschwindigkeit mit 4.800 MT/s technisch bedingt bereits das Maximum darstellt.
| AIDA64 / Memory Copy | |
| Minisforum AtomMan X7 Ti | |
| Minisforum MS-01 | |
| Durchschnitt der Klasse Mini PC (15933 - 163031, n=104, der letzten 2 Jahre) | |
| Acemagic F2A | |
| Geekom GT13 Pro | |
| HP Elite Mini 800 G9-5M9X6EA | |
| HP Elite Mini 800 G9-5M9T9EA | |
| AIDA64 / Memory Read | |
| Minisforum AtomMan X7 Ti | |
| Minisforum MS-01 | |
| Acemagic F2A | |
| Durchschnitt der Klasse Mini PC (14143 - 123769, n=104, der letzten 2 Jahre) | |
| Geekom GT13 Pro | |
| HP Elite Mini 800 G9-5M9X6EA | |
| HP Elite Mini 800 G9-5M9T9EA | |
| AIDA64 / Memory Write | |
| Durchschnitt der Klasse Mini PC (10630 - 216693, n=104, der letzten 2 Jahre) | |
| Minisforum MS-01 | |
| Minisforum AtomMan X7 Ti | |
| Acemagic F2A | |
| HP Elite Mini 800 G9-5M9T9EA | |
| Geekom GT13 Pro | |
| HP Elite Mini 800 G9-5M9X6EA | |
| AIDA64 / Memory Latency | |
| Acemagic F2A | |
| Minisforum AtomMan X7 Ti | |
| Durchschnitt der Klasse Mini PC (82.3 - 184.8, n=104, der letzten 2 Jahre) | |
| HP Elite Mini 800 G9-5M9X6EA | |
| HP Elite Mini 800 G9-5M9T9EA | |
| Minisforum MS-01 | |
| Geekom GT13 Pro | |
* ... kleinere Werte sind besser
DPC-Latenzen
Der HP Elite Mini 800 G9 zeigt beim Surfen im Internet schon leicht erhöhte Latenzen. Bei der Wiedergabe des 4K-Testvideos steigern sich diese nur noch minimal. Die iGPU wird bei der 4K-Wiedergabe zu ca. 40 Prozent belastet. Nur zwei ausgelassene Frames sehen wir, was im Umkehrschluss keine Beeinträchtigung beim Abspielen bedeutet.
| DPC Latencies / LatencyMon - interrupt to process latency (max), Web, Youtube, Prime95 | |
| Acemagic F2A | |
| Minisforum AtomMan X7 Ti | |
| Geekom GT13 Pro | |
| HP Elite Mini 800 G9-5M9T9EA | |
| HP Elite Mini 800 G9-5M9X6EA | |
| Minisforum MS-01 | |
* ... kleinere Werte sind besser
Massenspeicher
Die verbaute SSD ist in unserem Testsample keine Unbekannte. Schon beim baugleichen Modell mit Intel Core i5-13500 kam der gleiche Massenspeicher aus dem Hause Samsung zum Einsatz. Das verbaute Modell bietet NVMe-Geschwindigkeit und liefert im Test solide Übertragungsraten. Gegenüber den meisten anderen Kontrahenten fällt die Leistung des Massenspeichers allerdings schlechter aus. Immerhin kann man auf eine stabile Leistung setzen, denn HP verbaut im Elite Mini 800 G9 eine aktive Kühleinheit, welche die beiden M.2-Steckplätze abdeckt. Insgesamt lassen sich bis zu drei Datenträger im Gerät unterbringen.
Für weitere Vergleiche und Benchmarks verweisen wir auf unsere Vergleichstabelle.
| Drive Performance Rating - Percent | |
| Geekom GT13 Pro | |
| Minisforum MS-01 | |
| Minisforum AtomMan X7 Ti | |
| Durchschnitt der Klasse Mini PC | |
| Acemagic F2A | |
| HP Elite Mini 800 G9-5M9X6EA | |
| HP Elite Mini 800 G9-5M9T9EA | |
* ... kleinere Werte sind besser
Dauerleistung Lesen: DiskSpd Read Loop, Queue Depth 8
Grafikkarte
Für die Bildausgabe verfügt der HP Elite Mini 800 G9 nur über eine einfache iGPU, welche im Intel Core i5-14500 integriert ist. Auf Basis der Intel-Iris-Xe-Architektur gehört die Intel UHD Graphics 770 nicht mehr zu den neuesten Modellen, welche Intel hier anbietet. Zudem verfügt die iGPU nur über 32 EUs, was sich deutlich in der Leistung widerspiegelt. Ein Intel Core i9-13900H kann mit seiner iGPU und 96 EUs spürbar mehr Leistung erbringen, wenngleich auch dieses Modell bereits durch die Intel Arc 8 abgelöst wurde. Eine dedizierte Grafikkarte lässt sich in dem kleinen HP Elite Mini 800 G9 nicht nachrüsten. Auch die Möglichkeit, eine externe Grafikkarte zu verwenden, gibt die Anschlussausstattung nicht her.
Weitere Vergleiche und Benchmarks entnehmen Sie bitte unserer GPU-Vergleichstabelle.
| 3DMark Performance Rating - Percent | |
| Acemagic F2A | |
| Minisforum AtomMan X7 Ti | |
| Minisforum MS-01 | |
| Geekom GT13 Pro | |
| HP Elite Mini 800 G9-5M9X6EA | |
| HP Elite Mini 800 G9-5M9T9EA | |
| 3DMark 11 - 1280x720 Performance GPU | |
| Acemagic F2A | |
| Minisforum AtomMan X7 Ti | |
| Minisforum MS-01 | |
| Geekom GT13 Pro | |
| HP Elite Mini 800 G9-5M9T9EA | |
| HP Elite Mini 800 G9-5M9X6EA | |
| 3DMark | |
| 2560x1440 Time Spy Graphics | |
| Acemagic F2A | |
| Minisforum AtomMan X7 Ti | |
| Minisforum MS-01 | |
| Geekom GT13 Pro | |
| HP Elite Mini 800 G9-5M9T9EA | |
| HP Elite Mini 800 G9-5M9X6EA | |
| 1920x1080 Fire Strike Graphics | |
| Acemagic F2A | |
| Minisforum AtomMan X7 Ti | |
| Minisforum MS-01 | |
| Geekom GT13 Pro | |
| HP Elite Mini 800 G9-5M9X6EA | |
| HP Elite Mini 800 G9-5M9T9EA | |
| Unigine Valley 1.0 | |
| 1920x1080 Extreme HD DirectX AA:x8 | |
| Minisforum MS-01 | |
| Minisforum AtomMan X7 Ti | |
| Acemagic F2A | |
| Geekom GT13 Pro | |
| HP Elite Mini 800 G9-5M9X6EA | |
| HP Elite Mini 800 G9-5M9T9EA | |
| 1920x1080 Extreme HD Preset OpenGL AA:x8 | |
| Minisforum AtomMan X7 Ti | |
| Minisforum MS-01 | |
| Acemagic F2A | |
| Geekom GT13 Pro | |
| HP Elite Mini 800 G9-5M9X6EA | |
| HP Elite Mini 800 G9-5M9T9EA | |
| ComputeMark v2.1 | |
| 1024x600 Normal, Score | |
| Acemagic F2A | |
| Minisforum AtomMan X7 Ti | |
| Minisforum MS-01 | |
| Geekom GT13 Pro | |
| HP Elite Mini 800 G9-5M9X6EA | |
| HP Elite Mini 800 G9-5M9T9EA | |
| 1024x600 Normal, Fluid 3DTex | |
| Minisforum AtomMan X7 Ti | |
| Acemagic F2A | |
| Minisforum MS-01 | |
| Geekom GT13 Pro | |
| HP Elite Mini 800 G9-5M9X6EA | |
| HP Elite Mini 800 G9-5M9T9EA | |
| 1024x600 Normal, Fluid 2DTexArr | |
| Minisforum AtomMan X7 Ti | |
| Acemagic F2A | |
| Minisforum MS-01 | |
| Geekom GT13 Pro | |
| HP Elite Mini 800 G9-5M9T9EA | |
| HP Elite Mini 800 G9-5M9X6EA | |
| 1024x600 Normal, Mandel Vector | |
| Acemagic F2A | |
| Minisforum AtomMan X7 Ti | |
| Minisforum MS-01 | |
| Geekom GT13 Pro | |
| HP Elite Mini 800 G9-5M9T9EA | |
| HP Elite Mini 800 G9-5M9X6EA | |
| 1024x600 Normal, Mandel Scalar | |
| Acemagic F2A | |
| Minisforum AtomMan X7 Ti | |
| Geekom GT13 Pro | |
| Minisforum MS-01 | |
| HP Elite Mini 800 G9-5M9T9EA | |
| HP Elite Mini 800 G9-5M9X6EA | |
| 1024x600 Normal, QJuliaRayTrace | |
| Acemagic F2A | |
| Minisforum AtomMan X7 Ti | |
| Geekom GT13 Pro | |
| Minisforum MS-01 | |
| HP Elite Mini 800 G9-5M9X6EA | |
| HP Elite Mini 800 G9-5M9T9EA | |
| Affinity Photo 2 - Combined (Single / Multi GPU) | |
| Minisforum AtomMan X7 Ti | |
| Minisforum MS-01 | |
| Acemagic F2A | |
| Geekom GT13 Pro | |
| HP Elite Mini 800 G9-5M9T9EA | |
| HP Elite Mini 800 G9-5M9X6EA, Intel UHD Graphics 770 i5-14500 | Geekom GT13 Pro, Intel Iris Xe Graphics G7 96EUs i9-13900H | HP Elite Mini 800 G9-5M9T9EA, Intel UHD Graphics 770 i5-13500 | Minisforum AtomMan X7 Ti, Intel Arc 8-Core iGPU Ultra 9 185H | Minisforum MS-01, Intel Iris Xe Graphics G7 96EUs i9-13900H | Acemagic F2A, Intel Arc 8-Core iGPU Ultra 7 155H | Durchschnitt der Klasse Mini PC | |
|---|---|---|---|---|---|---|---|
| SPECviewperf 2020 | 67% | -8% | 138% | 100% | 122% | 822% | |
| 3840x2160 Medical (medical-03) (fps) | 1.34 | 2.69 101% | 1.34 0% | 4.23 216% | 2.72 103% | 5.05 277% | 18.7 ? 1296% |
| 3840x2160 Energy (energy-03) (fps) | 1.51 | 3.17 110% | 0.76 -50% | 6.03 299% | 4.75 215% | 4.61 205% | 28.9 ? 1814% |
| 3840x2160 Creo (creo-03) (fps) | 9.17 | 16.3 78% | 9.08 -1% | 18.5 102% | 19.2 109% | 17.9 95% | 43.8 ? 378% |
| 3840x2160 CATIA (catia-06) (fps) | 5.6 | 8.53 52% | 5.56 -1% | 11.1 98% | 9.99 78% | 10 79% | 30 ? 436% |
| 3840x2160 3ds Max (3dsmax-07) (fps) | 6.69 | 10.3 54% | 6.66 0% | 14.9 123% | 11.6 73% | 12.9 93% | 43.4 ? 549% |
| 3840x2160 Siemens NX (snx-04) (fps) | 6.24 | 6.62 6% | 5.98 -4% | 6.24 0% | 6.9 11% | 5.7 -9% | 49.5 ? 693% |
| 3840x2160 Maya (maya-06) (fps) | 16.3 | 27.3 67% | 16.1 -1% | 37.7 131% | 34.1 109% | 35.4 117% | 112.7 ? 591% |
| 3DMark 05 Standard | 34010 Punkte | |
| 3DMark 06 Standard Score | 20877 Punkte | |
| 3DMark Vantage P Result | 14951 Punkte | |
| 3DMark 11 Performance | 3960 Punkte | |
| 3DMark Ice Storm Standard Score | 77543 Punkte | |
| 3DMark Cloud Gate Standard Score | 16716 Punkte | |
| 3DMark Fire Strike Score | 2498 Punkte | |
| 3DMark Fire Strike Extreme Score | 1196 Punkte | |
| 3DMark Time Spy Score | 855 Punkte | |
Hilfe | ||
Gaming Performance
Die geringe 3D-Leistung der iGPU reicht nicht aus, um aktuelle Spiele zu spielen. Selbst ältere Spiele lassen sich, wenn überhaupt, nur in geringen Auflösungen bei geringsten Details flüssig darstellen.
| GTA V | |
| 1024x768 Lowest Settings possible | |
| Minisforum MS-01 | |
| Minisforum AtomMan X7 Ti | |
| Acemagic F2A | |
| Geekom GT13 Pro | |
| HP Elite Mini 800 G9-5M9X6EA | |
| 1920x1080 High/On (Advanced Graphics Off) AA:2xMSAA + FX AF:8x | |
| Minisforum AtomMan X7 Ti | |
| Acemagic F2A | |
| Minisforum MS-01 | |
| Geekom GT13 Pro | |
| HP Elite Mini 800 G9-5M9X6EA | |
| Dota 2 Reborn | |
| 1280x720 min (0/3) fastest | |
| Minisforum MS-01 | |
| Geekom GT13 Pro | |
| Minisforum AtomMan X7 Ti | |
| HP Elite Mini 800 G9-5M9X6EA | |
| Acemagic F2A | |
| 1920x1080 high (2/3) | |
| Minisforum MS-01 | |
| Minisforum AtomMan X7 Ti | |
| Acemagic F2A | |
| Geekom GT13 Pro | |
| HP Elite Mini 800 G9-5M9X6EA | |
| Cyberpunk 2077 | |
| 1920x1080 Low Preset (FSR off) | |
| Minisforum AtomMan X7 Ti | |
| Acemagic F2A | |
| Minisforum MS-01 | |
| Geekom GT13 Pro | |
| HP Elite Mini 800 G9-5M9T9EA | |
| HP Elite Mini 800 G9-5M9X6EA | |
| 1920x1080 High Preset (FSR off) | |
| Minisforum AtomMan X7 Ti | |
| Acemagic F2A | |
| Minisforum MS-01 | |
| Geekom GT13 Pro | |
| HP Elite Mini 800 G9-5M9T9EA | |
| HP Elite Mini 800 G9-5M9X6EA | |
| Baldur's Gate 3 | |
| 1280x720 Low Preset AA:SM | |
| Minisforum AtomMan X7 Ti | |
| Geekom GT13 Pro | |
| HP Elite Mini 800 G9-5M9X6EA | |
| HP Elite Mini 800 G9-5M9T9EA | |
| 1920x1080 High Preset AA:T | |
| Minisforum AtomMan X7 Ti | |
| Geekom GT13 Pro | |
| HP Elite Mini 800 G9-5M9X6EA | |
| F1 24 | |
| 1920x1080 Low Preset AA:T AF:16x | |
| Minisforum AtomMan X7 Ti | |
| Acemagic F2A | |
| Geekom GT13 Pro | |
| HP Elite Mini 800 G9-5M9T9EA | |
| HP Elite Mini 800 G9-5M9X6EA | |
| 1920x1080 High Preset AA:T AF:16x | |
| Minisforum AtomMan X7 Ti | |
| Acemagic F2A | |
| Geekom GT13 Pro | |
| HP Elite Mini 800 G9-5M9T9EA | |
| HP Elite Mini 800 G9-5M9X6EA | |
FPS-Diagramm
| min. | mittel | hoch | max. | |
|---|---|---|---|---|
| GTA V (2015) | 102.4 | 90.8 | 12.3 | 5.34 |
| Dota 2 Reborn (2015) | 105.8 | 78.4 | 43.9 | 40.7 |
| Final Fantasy XV Benchmark (2018) | 26.2 | 14.3 | 9.38 | |
| Baldur's Gate 3 (2023) | 10.2 | 7.86 | 6.88 | |
| Cyberpunk 2077 (2023) | 9.13 | 7.06 | 6.09 | 5.24 |
| F1 24 (2024) | 21.1 | 18 | 12.8 |
Emissionen - Intel Core i5-14500 problemlos gekühlt
Geräuschemissionen
Unser Testgerät arbeitet überwiegend leise und ist bei normaler Alltagsnutzung kaum hörbar. Mit einem Schalldruckpegel von knapp unter 28 dB(A) arbeiten die Lüfter aber durchweg. Bei geringer Last messen wir ebenfalls nur etwas mehr als 30 dB(A), was im Vergleich zu den Kontrahenten ein hervorragendes Ergebnis ist. Beim Stresstest erreichen wir bei unseren Messungen eine maximale Lautstärke von 39,8 dB(A), was ebenso exzellent ist. Hörbar ist der HP Elite Mini 800 G9 in diesem Fall schon, so ehrlich muss man sein. Als enorm störend kann man die Lautstärke des Mini-PCs bei voller Auslastung jedoch nicht bezeichnen.
Lautstärkediagramm
| Idle |
| 27.7 / 27.8 / 27.8 dB(A) |
| Last |
| 30.2 / 39.8 dB(A) |
![]() | ||
30 dB leise 40 dB(A) deutlich hörbar 50 dB(A) störend |
||
min: | ||
| HP Elite Mini 800 G9-5M9X6EA i5-14500, UHD Graphics 770 | Geekom GT13 Pro i9-13900H, Iris Xe G7 96EUs | HP Elite Mini 800 G9-5M9T9EA i5-13500, UHD Graphics 770 | Minisforum AtomMan X7 Ti Ultra 9 185H, Arc 8-Core | Minisforum MS-01 i9-13900H, Iris Xe G7 96EUs | Acemagic F2A Ultra 7 155H, Arc 8-Core | |
|---|---|---|---|---|---|---|
| Geräuschentwicklung | -11% | 2% | -9% | -24% | -9% | |
| aus / Umgebung * (dB) | 25.5 | 24.3 5% | 24.4 4% | 24.1 5% | 24.4 4% | 24.9 2% |
| Idle min * (dB) | 27.7 | 27.9 -1% | 28.1 -1% | 29.8 -8% | 33.7 -22% | 25.4 8% |
| Idle avg * (dB) | 27.8 | 27.9 -0% | 28.1 -1% | 29.9 -8% | 33.9 -22% | 25.7 8% |
| Idle max * (dB) | 27.8 | 28 -1% | 28.2 -1% | 30 -8% | 34.7 -25% | 25.7 8% |
| Last avg * (dB) | 30.2 | 43.8 -45% | 29.8 1% | 37.3 -24% | 47.7 -58% | 47.8 -58% |
| Cyberpunk 2077 ultra * (dB) | 39.5 | 45.4 -15% | 33.9 14% | |||
| Last max * (dB) | 39.8 | 48.5 -22% | 40.7 -2% | 43.5 -9% | 49.1 -23% | 49 -23% |
| Witcher 3 ultra * (dB) | 40.2 | 48.9 | 45.23 |
* ... kleinere Werte sind besser
Temperatur
Der HP Elite Mini 800 G9 kann aufgrund des Metallgehäuses die Wärme einwandfrei verteilen. Höhere Temperaturen sind im Bereich des verbauten Prozessors aber dennoch ersichtlich. Mit etwas mehr als 45 °C erwärmt sich die Unterseite aber nicht sehr stark. Auf der Oberseite sehen die ermittelten Temperaturwerte nochmals deutlich besser aus. Das kompakte Gehäuse bietet nur bedingt Platz für eine aufwendige Kühleinheit. Dennoch kann der Intel Core i5-14500 zuverlässig gekühlt werden. Beim Stresstest sehen wir kurzfristig maximal 95 °C, wenngleich sich die Temperatur im weiteren Verlauf bei 84 °C einpendelt. Das Power-Limit 1 (PL1), welches bei 65 Watt liegt, kann der Prozessor dauerhaft halten.
(±) Die maximale Temperatur auf der Oberseite ist 43.5 °C. Im Vergleich liegt der Klassendurchschnitt bei 35.8 °C (von 20.6 bis 69.5 °C für die Klasse Mini PC).
(-) Auf der Unterseite messen wir eine maximalen Wert von 45.4 °C (im Vergleich zum Durchschnitt von 36.3 °C).
(+) Ohne Last messen wir eine durchschnittliche Temperatur von 24.2 °C auf der Oberseite. Der Klassendurchschnitt erreicht 32.4 °C.
Lautsprecher
Etwas unüblich, aber der HP Elite Mini 800 G9 verfügt über einen Mini-Lautsprecher, der hinter der Frontblende installiert ist. Die Klangkulisse reicht für die Beschallung von kleinen Räumen. Grundsätzlich eignet sich der kleine Speaker hervorragend für die Wiedergabe von leiser Hintergrundmusik bei der Arbeit.
HP Elite Mini 800 G9-5M9X6EA Audio Analyse
(+) | Die Lautsprecher können relativ laut spielen (87.3 dB)
Bass 100 - 315 Hz
(-) | kaum Bass - 38.2% niedriger als der Median
(±) | durchschnittlich lineare Bass-Wiedergabe (7.7% Delta zum Vorgänger)
Mitteltöne 400 - 2000 Hz
(±) | zu hohe Mitten, vom Median 8.3% abweichend
(±) | Linearität der Mitten ist durchschnittlich (9.4% Delta zum Vorgänger)
Hochtöne 2 - 16 kHz
(±) | zu hohe Hochtöne, vom Median nur 7.7% abweichend
(+) | sehr lineare Hochtöne (6.9% Delta zum Vorgänger)
Gesamt im hörbaren Bereich 100 - 16.000 Hz
(±) | hörbarer Bereich ist durchschnittlich linear (29.7% Abstand zum Median)
Im Vergleich zu allen Geräten derselben Klasse
» 72% aller getesteten Geräte dieser Klasse waren besser, 12% vergleichbar, 16% schlechter
» Das beste Gerät hat einen Delta-Wert von 13%, durchschnittlich ist 25%, das schlechteste Gerät hat 64%
Im Vergleich zu allen Geräten im Test
» 88% aller getesteten Geräte waren besser, 3% vergleichbar, 10% schlechter
» Das beste Gerät hat einen Delta-Wert von 4%, durchschnittlich ist 24%, das schlechteste Gerät hat 134%
Minisforum Mars Series MC560 Audio Analyse
(-) | Nicht sonderlich laut spielende Lautsprecher (62.3 dB)
Bass 100 - 315 Hz
(-) | kaum Bass - 22.8% niedriger als der Median
(+) | lineare Bass-Wiedergabe (5.9% Delta zum Vorgänger)
Mitteltöne 400 - 2000 Hz
(±) | verringerte Mitten, vom Median 6.5% abweichend
(-) | die Mitten sind nicht linear (20.8% Delta zum Vorgänger)
Hochtöne 2 - 16 kHz
(+) | ausgeglichene Hochtöne, vom Median nur 4.1% abweichend
(+) | sehr lineare Hochtöne (4.8% Delta zum Vorgänger)
Gesamt im hörbaren Bereich 100 - 16.000 Hz
(-) | hörbarer Bereich ist nur wenig linear (38.4% Abstand zum Median)
Im Vergleich zu allen Geräten derselben Klasse
» 88% aller getesteten Geräte dieser Klasse waren besser, 4% vergleichbar, 8% schlechter
» Das beste Gerät hat einen Delta-Wert von 13%, durchschnittlich ist 25%, das schlechteste Gerät hat 64%
Im Vergleich zu allen Geräten im Test
» 95% aller getesteten Geräte waren besser, 1% vergleichbar, 5% schlechter
» Das beste Gerät hat einen Delta-Wert von 4%, durchschnittlich ist 24%, das schlechteste Gerät hat 134%
Energieverwaltung
Grundsätzlich sind alle hier aufgeführten Mini-PCs sparsam. Dennoch zeigen sich deutliche Unterschiede, welche überwiegend im Leerlauf zu erkennen sind. Gelegentliche Ausschläge auf bis zu 21,5 Watt notieren wir im Leerlauf aber dennoch. Bei durchschnittlicher Last muss das Netzteil 55,5 Watt bereitstellen. Allerdings sehen wir unter Last Spitzen mit bis zu 122,8 Watt, welche etwas über der maximalen Leistung des Netzteils liegen. Diese sehr kurzfristigen Überschreitungen sind aber kein Problem, und während des Tests gab es keinerlei Probleme mit der Energieversorgung.
Beim Blick auf die Effizienz zeigt sich, dass der Intel Core i5-14500 und der Intel Core i5-13500 identische Werte liefern. Alle Mini-PCs, die hier im Vergleich in der Basis mit mobilen Prozessoren bestückt sind, arbeiten deutlich effizienter unter Last.
| Aus / Standby | |
| Idle | |
| Last |
|
Legende:
min: | |
| HP Elite Mini 800 G9-5M9X6EA i5-14500, UHD Graphics 770 | Geekom GT13 Pro i9-13900H, Iris Xe G7 96EUs | HP Elite Mini 800 G9-5M9T9EA i5-13500, UHD Graphics 770 | Minisforum AtomMan X7 Ti Ultra 9 185H, Arc 8-Core | Minisforum MS-01 i9-13900H, Iris Xe G7 96EUs | Acemagic F2A Ultra 7 155H, Arc 8-Core | Durchschnittliche Intel UHD Graphics 770 | Durchschnitt der Klasse Mini PC | |
|---|---|---|---|---|---|---|---|---|
| Stromverbrauch | -1% | 16% | -3% | -59% | -5% | 13% | -12% | |
| Idle min * (Watt) | 6 | 7.9 -32% | 3.5 42% | 8.2 -37% | 14.4 -140% | 9.1 -52% | 4.88 ? 19% | 9.19 ? -53% |
| Idle avg * (Watt) | 8.9 | 10.3 -16% | 7.9 11% | 12.1 -36% | 16.1 -81% | 10.3 -16% | 8.12 ? 9% | 11.3 ? -27% |
| Idle max * (Watt) | 21.5 | 22.3 -4% | 13.2 39% | 14 35% | 25.5 -19% | 14.4 33% | 13.9 ? 35% | 14.8 ? 31% |
| Last avg * (Watt) | 55.5 | 57.44 -3% | 52.7 5% | 53.1 4% | 87.3 -57% | 54.9 1% | 53.5 ? 4% | 65.5 ? -18% |
| Cyberpunk 2077 ultra external monitor * (Watt) | 73.4 | 55.9 24% | 73.8 -1% | |||||
| Last max * (Watt) | 122.8 | 93.4 24% | 122.2 -0% | 100.4 18% | 123.3 -0% | 110.4 10% | 128.2 ? -4% | 112.4 ? 8% |
* ... kleinere Werte sind besser
Effizienzübersicht
| Performance Rating - Percent | |
| Minisforum AtomMan X7 Ti | |
| Geekom GT13 Pro | |
| Acemagic F2A | |
| Minisforum MS-01 | |
| HP Elite Mini 800 G9-5M9X6EA | |
| HP Elite Mini 800 G9-5M9T9EA | |
| Power Consumption | |
| Cinebench R23 Multi Power Efficiency - external Monitor | |
| Geekom GT13 Pro | |
| Minisforum AtomMan X7 Ti | |
| Acemagic F2A | |
| Minisforum MS-01 | |
| HP Elite Mini 800 G9-5M9X6EA | |
| HP Elite Mini 800 G9-5M9T9EA | |
| Cinebench R23 Single Power Efficiency - external Monitor | |
| Minisforum AtomMan X7 Ti | |
| Geekom GT13 Pro | |
| Acemagic F2A | |
| HP Elite Mini 800 G9-5M9T9EA | |
| Minisforum MS-01 | |
| HP Elite Mini 800 G9-5M9X6EA | |
| Cinebench R15 Multi Efficiency (external Monitor) | |
| Minisforum AtomMan X7 Ti | |
| Acemagic F2A | |
| Geekom GT13 Pro | |
| Minisforum MS-01 | |
| HP Elite Mini 800 G9-5M9X6EA | |
| HP Elite Mini 800 G9-5M9T9EA | |
Energieaufnahme mit externem Monitor
Energieaufnahme mit externem Monitor
Pro
Contra
Fazit - solider Mini-PC mit durchschnittlicher Anschlussauswahl
Mit dem HP Elite Mini 800 G9 haben wir einen soliden Mini-PC für rechenintensive Aufgaben im Test. Für den normalen Alltagsgebrauch muss man nicht zum Intel Core i5-14500 greifen, denn die Mini-PC-Serie von HP gibt es mit vielen anderen Prozessoren. In der von uns getesteten Version mit 16 GB RAM und 512 GB Speicherplatz ist der kompakte PC ein hervorragendes Arbeitsgerät. Designtechnisch wagt HP keine großen Kunststücke und verpackt alles in einem stabilen Metallgehäuse. Der interne Aufbau ist durchdacht, und der modulare Aufbau erleichtert die Wartungsarbeiten enorm. Sogar kleinere Reparaturen können vorgenommen werden; HP selbst bietet hier diverse Ersatzteile an. Das kennen wir von den Mini-PCs aus Fernost nicht. Optisch und haptisch bietet der HP Elite Mini 800 G9 einen guten Spagat zwischen klassischem Industrie- und Consumer-PC. Auch als sparsames Arbeitsgerät für daheim kann der HP Elite Mini 800 G9 in die engere Auswahl fallen. Zu beachten sind jedoch auch die Nachteile, welche sich nicht schönreden lassen: Zuallererst wäre da die Anschlussausstattung zu nennen. Zahlenmäßig kann der HP Elite Mini 800 G9 überzeugen. Doch viel besser wäre es, USB4 oder Thunderbolt zu integrieren, um die Einsatzmöglichkeiten des kleinen Rechenknechts auszuweiten. Hier bieten die Kontrahenten oftmals die besseren Lösungen, und neben USB4 sehen wir immer öfter auch den Einsatz einer OCuLink-Schnittstelle, die vorrangig für den Betrieb von externen Grafikkarten genutzt wird.
Der HP Elite Mini 800 G9 ist ein hervorragendes Arbeitsgerät. Das Preis-Leistung-Verhältnis ist jedoch die größte Schwachstelle des Elite Mini 800 G9 mit Intel Core i5-14500 CPU.
Positiv hervorzuheben ist der Einsatz des Intel Core i5-14500 in dem sehr kompakten Gehäuse. Eine Reduzierung der Leistungsaufnahme ist hier leider unumgänglich. Mit dem reduzierten Power-Limit erreicht der Intel Core i5-14500 aber trotzdem eine ausgezeichnete Alltagsleistung. Unsere Tests haben auch gezeigt, dass HP das hier mögliche Maximum ausgelotet hat.
Der offizielle Preis des HP Elite Mini 800 G9 ist mit 1.063 Euro definitiv kein Schnäppchen. Diverse Online-Händler bieten das Gerät inzwischen ab 1.000 Euro an, was das Preis-Leistung-Verhältnis jedoch nur minimal verbessert. Etwas preiswerter und leistungstechnisch auf Augenhöhe ist der HP Elite Mini 800 G9 mit Intel Core i5-13500. Diesen gibt es bereits ab 843 Euro.
Hinweis: Wir haben unser Rating-System kürzlich aktualisiert, und die Ergebnisse von Version 8 sind nicht mit den Ergebnissen von Version 7 vergleichbar. Weitere Informationen dazu sind hier verfügbar.
Preis und Verfügbarkeit
Den HP Elite Mini 800 G9 gibt es direkt beim Hersteller. HP verlangt aktuell 1.062 Euro für das Gerät in unserer Testausstattung. Das gleiche Gerät wird derweil auch bei Notebooksbilliger für 1.027 Euro angeboten.
HP Elite Mini 800 G9-5M9X6EA
- 18.07.2024 v8
Sebastian Bade
Transparenz
Die Auswahl der zu testenden Geräte erfolgt innerhalb der Redaktion. Das vorliegende Testmuster wurde dem Autor vom Hersteller oder einem Shop zu Testzwecken leihweise zur Verfügung gestellt. Eine Einflussnahme des Leihstellers auf den Testbericht gab es nicht, der Hersteller erhielt keine Version des Reviews vor der Veröffentlichung. Es bestand keine Verpflichtung zur Publikation. Als eigenständiges, unabhängiges Unternehmen unterliegt Notebookcheck keiner Diktion von Herstellern, Shops und Verlagen.
So testet Notebookcheck
Pro Jahr werden von Notebookcheck hunderte Laptops und Smartphones unabhängig in von uns standardisierten technischen Verfahren getestet, um eine Vergleichbarkeit aller Testergebnisse zu gewährleisten. Seit rund 20 Jahren entwickeln wir diese Testmethoden kontinuierlich weiter und setzen damit Branchenstandards. In unseren Testlaboren kommt ausschließlich hochwertiges Messequipment in die Hände erfahrener Techniker und Redakteure. Die Tests unterliegen einer mehrstufigen Kontrolle. Unsere komplexe Gesamtbewertung basiert auf hunderten fundierten Messergebnissen und Benchmarks, womit Ihnen Objektivität garantiert ist. Weitere Informationen zu unseren Testmethoden gibt es hier.











































































